图形化测试软件Smart Controller,结合仿真硬件Smart Simulator和模型,用于半实物或虚拟的闭环仿真测试;也可以结合高级仿真测试设备Smart VT,用于开环的仿真测试等。


主要功能

图形化测试软件的主要功能把控图形化手动测试、信号语义映射、测试界面管理、波形编辑、通信信号编辑、标定与标定数据库设计。


图形化手动测试

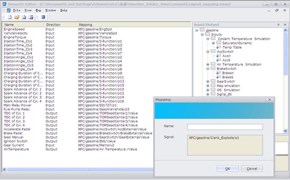
仿真测试准备工作中,面对错综复杂,难以理解的各种信号表示,Smart Controller专门提供了信号语义映射编辑器。在该编辑器中,测试工程师可以通过拖拽方式,快速对模型、CAN总线、LIN总线的输入输出进行语义映射,即指定一个易于辨认的名称,该名称可用于后续的测试虚拟仪表配置、日常测试操作中。



信号语义映射

仿真测试准备工作中,面对错综复杂,难以理解的各种信号表示,Smart Controller专门提供了信号语义映射编辑器。在该编辑器中,测试工程师可以通过拖拽方式,快速对模型、CAN总线、LIN总线的输入输出进行语义映射,即指定一个易于辨认的名称,该名称可用于后续的测试虚拟仪表配置、日常测试操作中。



测试界面管理

在安装好设备后,针对不同机电实时控制系统的测试需求,需要定制图形化的测试界面,以便进行手工测试以及在测试过程中的图形化显示。Smart Controller提供了专门的虚拟界面设计器,支持各种控件库,可以方便制定出各种测试界面,以及用于对I/O板卡的管理和配置,准确实现物理信号和电信号已经模型数据接口直接的映射关系。



波形编辑

针对复杂的信号输出,需要进行波形编辑。Smart Controller专门提供了图形化的波形编辑工具,可以对多种不同类型的波形进行编辑操作,并图形预览。



通信信号编辑

除了对DBC、LDF等标准通信总线数据库的兼容外,Smart Controller还提供专门的通信信号编辑功能,以支持CAN、LIN等现场总线信号的自定义,提高了测试的扩展性,增加了测试的自由度。




标定与标定数据库设计

Smart Controller提供标定组件,支持基本数据类型、CURVE、MAP等数据类型的标定。支持DAQ模式的数据测量。支持通过ASAM MCD-3 API接口访问CANape/INCA等标定软件。用户可以设计标定数据库,提取标定和测量变量的信息,支持导出A2L文件。



产品组成

图形化测试软件Smart Controller包括测试操作软件、语义设计器、虚拟仪表设计器、标定数据库设计器、通信设计器组成。